Is-0531 rev. d – Legrand LC6001 User Manual
Page 3

INSTRUCTION / INSTALLATION SHEET
RFLC Event Controller
IS-0531 Rev. D
301Fulling Mill Road, Suite G
Middletown, PA 17057
Phone (800) 321-2343 / Fax (717) 702-2546
www.onqlegrand.com
©Copyright 2012 by Legrand All Rights Reserved.
Page 3 of 4
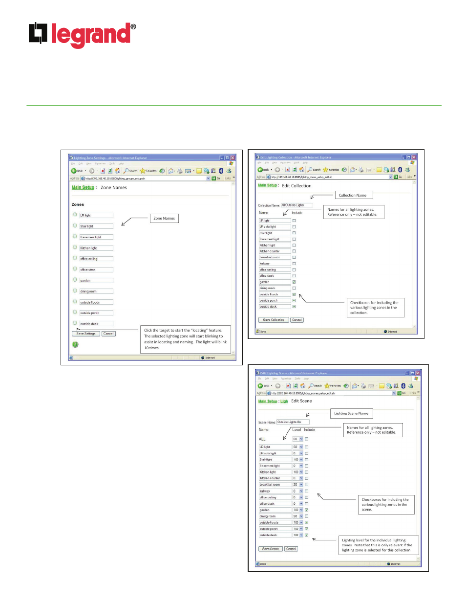
D. Each Zone is initially given a four digit number. By clicking on the target icon next to the number, that load
flashes ten times to allow you to locate it and decide what to name it. Simply overwrite the number of that
load with an appropriate name. When you are done locating and re-naming all the loads in the system,
click on “Save Settings” as shown on Figure 5.
E. Selecting “Collections” allows you to create up to
10 collections of loads (like “Outside Lights”) so
that all of the items in the collection may be
controlled at one time. You simply check the box
next to all the named loads that you want to
include in that collection (see Figure 6).
F. Selecting “Scenes” allows you to create up to 10
“Scenes” (like “Dinner” or “Movie”) where each
load that is part of the scene will be at a specific
light level. On that screen (see Figure 7), you not
only select which items to include in the scene, but
also decide what the light level should be for each
load in that scene. Scenes are very important,
because to create an “Event” (basically a timed
Scene), you first need to create the Scene that will
be associated with that Event.
Figure 5
Figure 6
Figure 7
